Sessions: How to Add an In-Person Session

What are Sessions?
A session is a block of time, usually ranging from 30 to 90 minutes, during which discussion centers on a particular topic.

1. To make edits to the event platform page, log into the event platform and access the admin page

EVA Tip: You can only make changes to the event platform with Admin access

2. On the left column, click on Sessions, and in the drop-down menu that appears, click Sessions

3. Click the Add Session button in the upper right corner of the screen

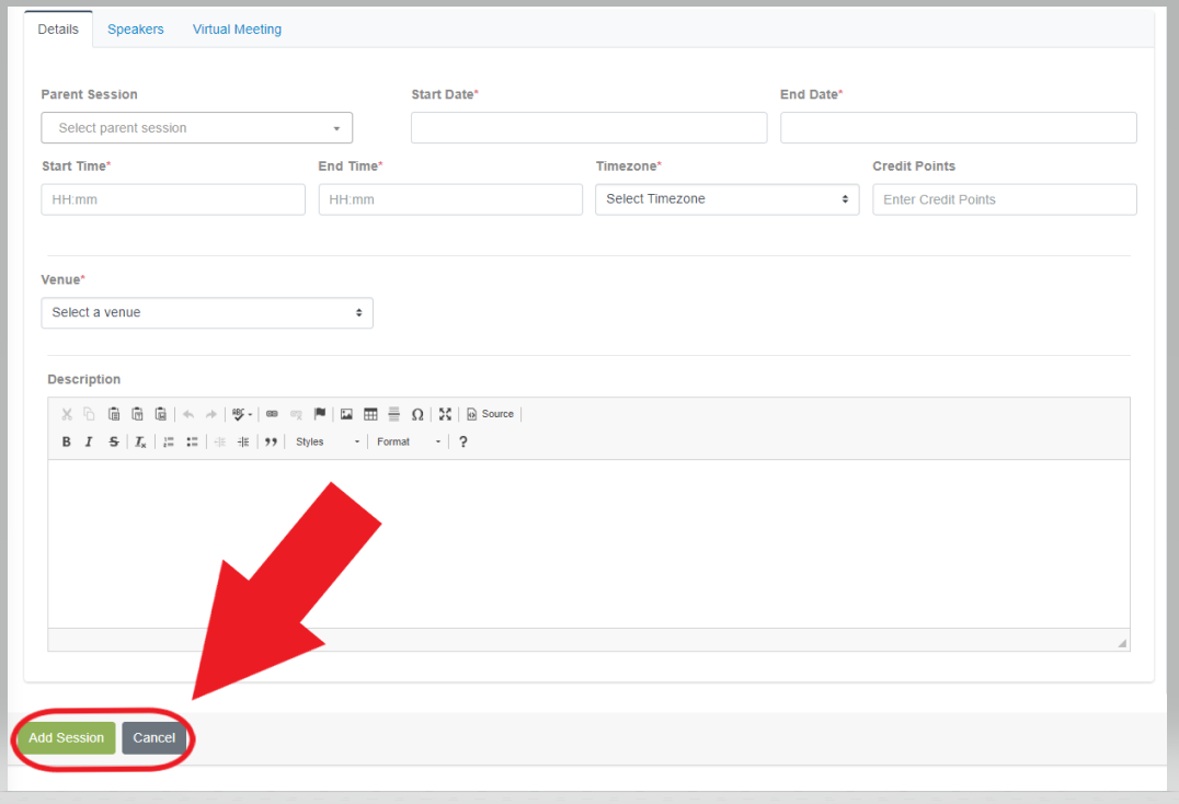
4. Enter the following mandatory information:
- Session Title & Unique ID
- Session Start & End Date
- Session Start & End time
- Time zone
- Session Category
- Venue

5. To save your changes and add the session click the Add Session button. To discard your changes click the Cancel button.
Related Articles
Sessions: How to Add an In-Person Session
What are Sessions? A session is a block of time, usually ranging from 30 to 90 minutes, during which discussion centers on a particular topic. 1. To make edits to the event platform page, log into the event platform and access the admin page EVA Tip: ...
Speakers: How to Connect Speakers to Sessions
1. To make edits to the event platform page, log into the event platform and access the admin page EVA Tip: You can only make changes to the event platform with Admin access 2. On the left column, click on Sessions, and in the drop-down menu that ...
Speakers: How to Connect Speakers to Sessions
1. To make edits to the event platform page, log into the event platform and access the admin page EVA Tip: You can only make changes to the event platform with Admin access 2. On the left column, click on Sessions, and in the drop-down menu that ...
Sessions: How to Add a Virtual Session
What are Sessions? A session is a block of time, usually ranging from 30 to 90 minutes, during which discussion centers on a particular topic. 1. To make edits to the event platform page, log into the event platform and access the admin page EVA Tip: ...
Sessions: How to Add a Virtual Session
What are Sessions? A session is a block of time, usually ranging from 30 to 90 minutes, during which discussion centers on a particular topic. 1. To make edits to the event platform page, log into the event platform and access the admin page EVA Tip: ...